Схема объектов 1С (PlantUML) [Инфостарт]

Складчина: Схема объектов 1С (PlantUML) [Инфостарт]

upload_2025-12-27_10-58-9.jpeg

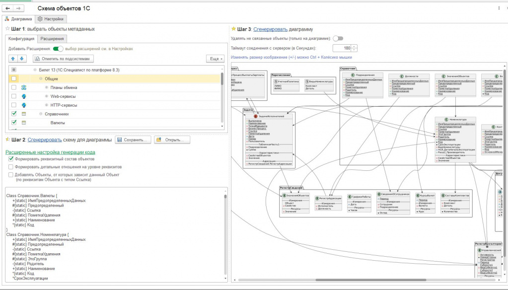
Обработка для построения схемы взаимосвязей мета-данных 1С и построение Диаграммы через http-запрос к сайту PlantUML.com Поиск связанных объектов, от которых зависит выбранный объект по реквизитам типа Ссылка, в том числе из Табличных частей, измерений и реквизитов регистров. Можно Сохранить / Прочитать схему в файл *.TXT, или в иных форматах *.wsd, *.pu, *.puml, *.plantuml, *.iuml

Объекты на диаграмме группируются по типу метаданных Справочники, Документы, Регистры сведений, Регистры накопления и т.д.

Есть возможность и более детальной схемы с учётом реквизитов выбранных объектов (в том числе реквизиты Табличных частей, а для Регистров — Измерения, Ресурсы и Реквизиты)
НО, будьте внимательнее, не выбирайте сразу все объекты!

Есть 2 варианта отображению линий до Объекта или до зависимого Реквизита другого объекта.

Обозначение типов мета-данных объектов осуществляется как в начале названии объекта,
так и с помощью различных графических пиктограмм (стандартных Классов сайта PlantUML)
Для реквизитов — так же сделано определение типа и, в зависимости от типа значения реквизита, автоматически формируется префикс и значок типа
Например, зелёный кружок — для полей с типом Строка, Черная точка — для Чисел, а красный квадратик — для полей с типом Ссылка и т.д.

Сформированную структуру данных можно Сохранить в текстовый файл в различных форматах *.txt, а так же любом формате сервере PlantUML: *.wsd, *.pu, *.puml, *.plantuml, *.iuml
и конечно любой сохраненный файл можно Открыть… и Сгенерировать диаграмму

+ Есть возможность удалять несвязанные с другими объекты метаданных (только с диаграммы) Для уменьшения размеров диаграммы и улучшения читабельности.

+Есть возможность поиска зависимых объектов. Выбрав только 1 документ или справочник — можно получить все Объекты, от которых он зависит, например, документ Реализация Товаров и услуг автоматически находит множество всех документов и справочников

Обработку можно открывать через Файл — Открыть…
или вставить как Внешнюю обработку (если конфигурация на основе БСП 3.1.7.448 или выше)

Внимание! Не Выбирайте сразу много объектов для построения Диаграммы! Отображение Диаграммы при Большом числе объектов или большом числе реквизитов у каждого объекта — может привести к неправильному отображению объектов на Диаграмме или вовсе не отобразиться.
Всю конфигурацию можно выбирать только на базах с небольшим числом объектов, написанных с нуля или выбрав объекты только по одной или нескольким подсистемам.

Перед формированием диаграммы по большому числу объектов — нажмите кнопку [Сохранить]
для сохранения схемы в текстовый файл (для последующего открытия).

Полученные схемы мета-данных с расширениями *.wsd, *.pu, *.puml, *.plantuml, *.iuml можно открыть как текст (кодировка UTF-8) в любом текстовом редакторе: Word, WordPad, Блокнот, NotePad++ или в любом другом, который Вам больше нравится.

Цена: 1850 р
Продажник: